
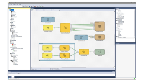
配备 VisionPro 视觉工具的图形开发界面




Cognex Designer让您更快地构建完整的视觉应用,并使开发人员能够更方便地利用功能较强的 VisionPro 工具库的全部优势。模块图的图形化编程环境可缩短开发周期,并方便应用程序维护和支持。
Cognex Designer使您无需编写脚本或编程即可以轻松开发、部署和维护视觉应用。将组件拖放到页面上即可以轻松构建功能较强的界面。
Cognex Designer 能够以方便的拖放方式访问所有 VisionPro 二维和三维视觉工具库,可加快应用程序设置并缩短开发时间。用户可以借助 Designer 配置采集、选择和优化视觉工具,与行业标准I/O接口交互,且无需编程即可做出通过/未通过决策。享用内置 HMI 用户界面和硬件定制插件,包括机器人、运动平台和机器控制。
Cognex Designer 使应用程序设置快速且简单:
Cognex Designer 现已配备了 VisionPro Deep Learning,这是专为工业图像分析设计的首款深度学习式软件。这项突破性技术已针对复杂的化妆品检测和有挑战性的光学字符识别进行了优化,远超即使优秀的检测人员。借助Cognex ViDi 插件,Designer 即可使用 ViDi 软件。
借助 Cognex Designer,用户可以通过任意工业相机或图像采集卡使用功能较强的视觉软件。康耐视采集技术支持所有类型的图像采集:模拟、数字、彩色、单色、区域扫描、线扫描、高分辨率、多通道和多路复用。此外,康耐视支持数百种工业相机和录像格式,可满足机器视觉常用的各种读取要求。使用康耐视工业相机 (CIC)、GigE Vision 和 Camera Link 或图像采集卡实现快速、集成的图像采集。